写在前面
对于做STG而言,选择其实是很丰富的,处于懒得可以的目的,这里直接用现成的LuaSTG就好了,这个用Lua写的引擎基本的弹幕功能还是很好用的,就直接拿来用了。
前序配置
Lua作为一个脚本语言自然是需要安装其环境的,Lua Binaries (sourceforge.net)直接去这里下载最新的发行版安装就好了,之后需要去找一份LuaSTG的压缩包,处于神秘的小圈子目的,这些byd都不给发行版,要么自己编译,要么就得上网找找,LuaSTG有一大堆神奇的分支,这里使用LuaSTG plus ex来作为主要的工具,在贴吧应该能找到这个发行版。
别样的符卡编辑大战
一些前言
LuaSTG提供了一个非常好用(存疑)的弹幕脚本编辑器,不需要写代码就能编辑弹幕。
虽然我感觉不是很有必要,还整得挺麻烦,但是利于上手倒是真的。
在\editor目录下的LuaSTG Editor.wx.wlua就是编辑器了,打开之后直接新建一个别样的符卡大战(划掉)

因为这里是做一些符卡的练习和演示,就不搞一个完整的关卡了。
在开始做符卡之前,先看一下(并没有什么用)的符卡规则吧:
妖怪之间的决斗有造成幻想乡崩坏的危险。但是没有了决斗妖怪们的力量就会弱化。因此强力的妖怪(很可能是妖怪贤者)和博丽巫女在命名决斗法案的基础上建立了符卡规则。
名义上,符卡规则是由博丽灵梦提出的,目的是让妖怪们也有可能轻松地打倒巫女。
命名决斗法案的理念是:
- 妖怪能轻松发动异变
- 人类能轻松解决异变
- 否定完全的实力主义
- 没有东西能胜过美丽与思念
在此基础上建立了符卡规则。符卡规则就是相互竞技,展现美感的决斗规则。简略地说就是:
- 符卡就是给自己的绝技加上名字。使用时要进行宣言。
- 双方在决斗前要说清楚自己准备出多少张符卡。
- 持有的符卡全部被击破就必须承认输了。
- 胜利者只能拿决斗前说好的报酬,如果对对手提出的报酬不满意,可以拒绝决斗。
- 胜利者要积极接受失败者的再次挑战。
- 要有觉悟,随时可能出意外。
- 此外,符卡规则似乎对弹幕密度进行了限制[儚月抄小说第六话],来保证弹幕可以被躲避[弹幕天邪鬼],弹幕密度超过限制的符卡会成为禁招[GoM]。
符卡规则是东方Project系列的核心设定,符卡是东方Project系列游戏的核心元素。
或者换句话说,做出来的符卡你自己要能打得过。
编辑器的简单利用
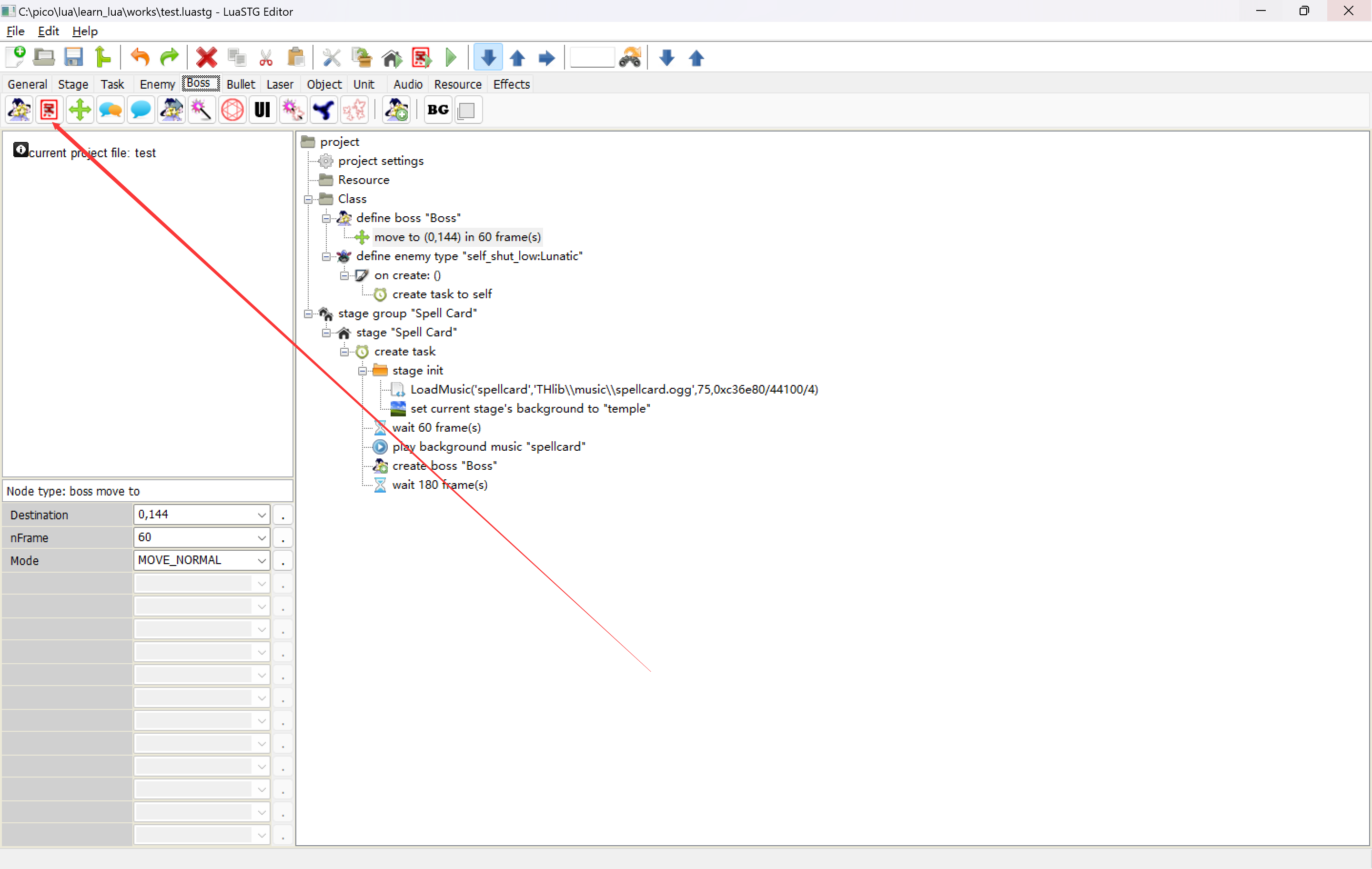
总所周知,对于BOSS而言分为非符和符卡,我们就先做一个符卡出来。

点击之后会在BOSS下面出现一个符卡的类型,之后可以在左下角编辑符卡的属性,比如名字之类的。

之后就可以去这里添加子弹啥的了。

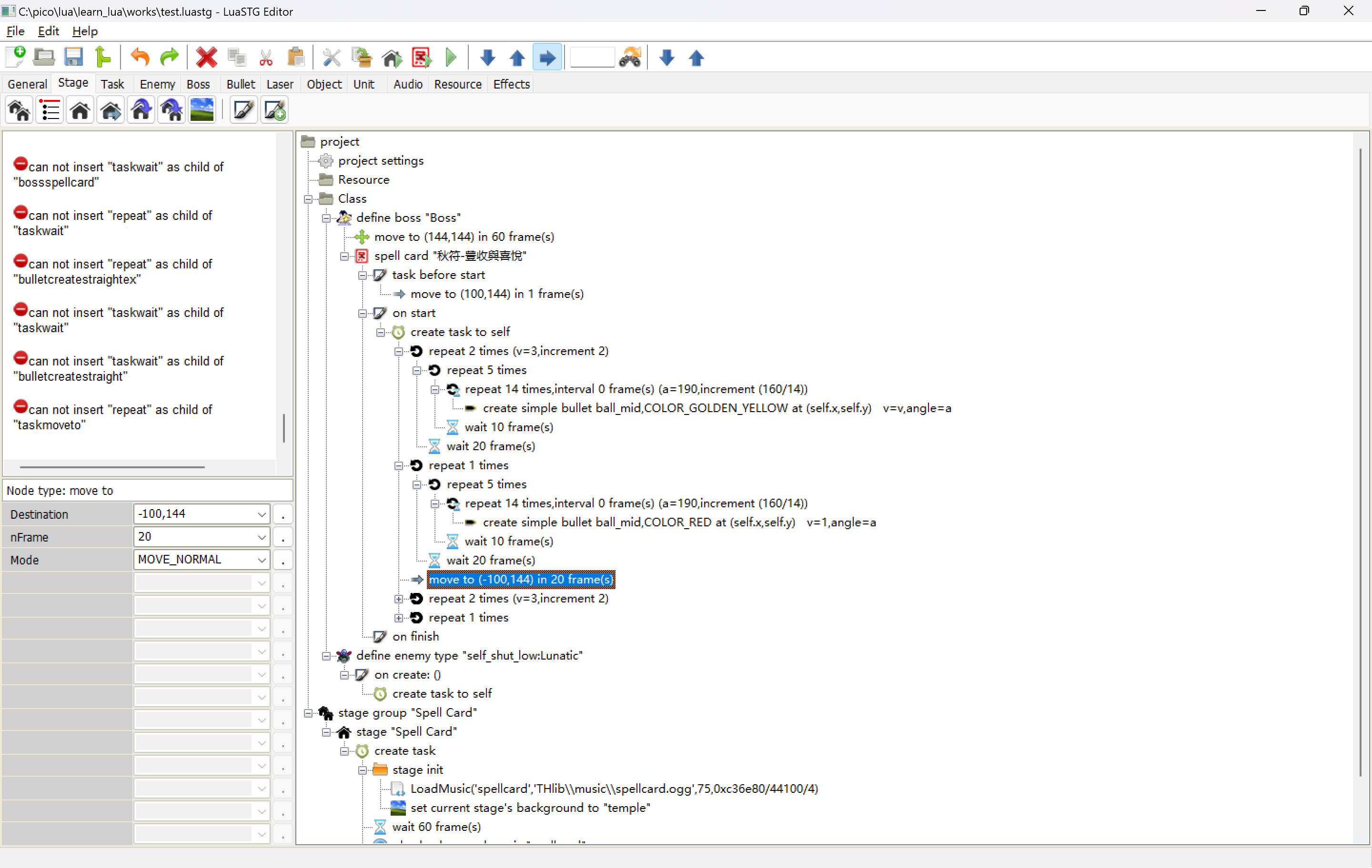
简单的开花弹
什么是开花弹呢,请看VCR

那么我们就复刻一下这个弹幕。


66666